In early 2020 we published a comprehensive document focussing on deploying Red Hat OpenShift Platform 4.4 and Red Hat OpenStack Platform 13 and 16. That edition updated a previous version, published a few months before, which focused on OpenShift 3.11. It would be an understatement to say that since then a lot has changed: it’s time for an update!

We are excited to announce our latest in the series: Red Hat Tested Solution: 

Red Hat Openshift Container Platform 4.6 and 4.7 on Red Hat OpenStack Platform 16.1.

Besides the technical enhancement, this update also covers some key lifecycle changes, as well as introduces a new format highlighting our comprehensive testing. 

Red Hat OpenStack Platform

In mid-2020, Red Hat OpenStack Platform 16.1 was released extending Red Hat’s long term lifecycle support to the next generation of the platform. This release not only includes new technical features ranging from network function virtualization (NFV) enhancements, to AI/ML, Edge, and developer features, but it’s also our first release that is aligned to be in lock-step with the underlying Red Hat Enterprise Linux Operating System lifecycle

This tight integration means that there will be no more short-term releases; only long-life releases supporting innovation and integration throughout the underlying RHEL lifecycle.

Red Hat OpenShift

In May of 2020, Red Hat OpenShift Platform 4.4 was released and formed the basis for our previous OpenShift on OpenStack Reference Architecture. It was chock full of features allowing for tight integration and easy deployment with Red Hat OpenStack Platform. Now, just under 12 months later, we’ve seen a further three releases, each with exciting new features for OpenShift on OpenStack implementations.

Whether it’s the increased storage options for your container workloads, or the better high- availability options, or the increased network maturity, the OpenShift on OpenStack experience has improved significantly. 

With EUS, customers get extended support for their OpenShift install beyond the usual upgrade life cycle. Including the full support phase, this provides customers with the option of additional support beyond the standard offering.

The introduction of EUS in OpenShift means customers can now combine it with the long life support already available from the Red Hat OpenStack Platform to provide enterprise-essential support timeframes across the stack. 

OpenShift on OpenStack

We’ve updated and enhanced the current OpenShift on OpenStack Reference Architecture to reflect these improvements.

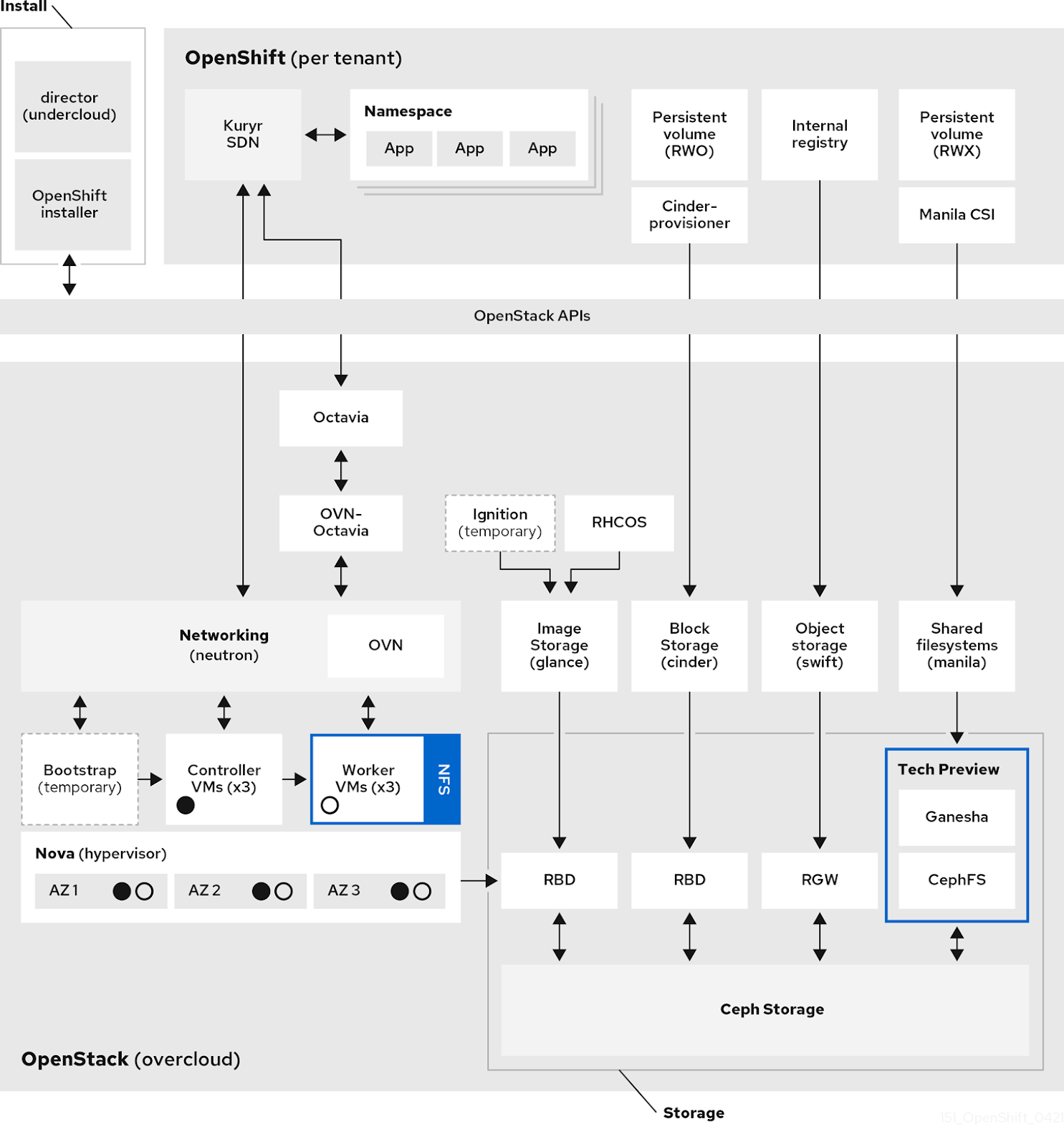
Figure-1 (1) This time, however, we won’t actually be releasing a reference architecture in the traditional sense. Instead, working across many of our teams, we’ve updated the concept to something exciting and, we feel, even more useful. 

We call it the “Red Hat Tested Solution.”

Unlike previous versions, we no longer demonstrate step-by-step implementation steps. Instead, all the recommendations made are fully tested together, in a lab, by Red Hat’s OpenShift on OpenStack Quality Engineering (QE) team. 

That’s right, everything in our solution document is run in our QE labs FIRST. Every recommendation is tested thoroughly and repeatedly; if it doesn’t work, we review the implementation, fix what needs to be fixed and ensure that we only publish what we have tested and is known to work.

It’s true collaboration across multiple teams, products, and timezones!

Of course, Red Hat product documentation already has the step-by-step implementation steps which, when combined with the review and testing assurances from the solution document, provides a truly holistic and practical solution to form the basis of any OpenShift on OpenStack implementation. 

Red Hat Tested Solution for OpenShift on OpenStack

So, what’s in the newest document?

The Red Hat Tested Solution for OpenShift on OpenStack highlights key enhancements across all aspects of integration. We cover improvements to storage, networking, and installation. We now feature the use of Kuryr SDN and Octavia for enhanced networking and take advantage of Red Hat OpenStack Platform 16.1’s default OVN Neutron backend. There is detailed information about Red Hat Ceph Storage integration and a detailed discussion about the new RWX options becoming available to the integration.

The solution document offers a little something for everyone. It’s an easy to review solution helping users new to OpenShift on OpenStack who are interested in trying a proof of concept or greenfield install. And for more seasoned users, it’s a comprehensive introduction to the key improvements and need-to-know updates affecting the most recent releases of OpenShift on OpenStack.

For a comprehensive, tested, and fully supported introduction to OpenShift on OpenStack’s many options and implementation choices, check out the Red Hat Tested Solution for OpenShift on OpenStack, available now!


关于作者

UI_Icon-Red_Hat-Close-A-Black-RGB

按频道浏览

automation icon

自动化

有关技术、团队和环境 IT 自动化的最新信息

AI icon

人工智能

平台更新使客户可以在任何地方运行人工智能工作负载

open hybrid cloud icon

开放混合云

了解我们如何利用混合云构建更灵活的未来

security icon

安全防护

有关我们如何跨环境和技术减少风险的最新信息

edge icon

边缘计算

简化边缘运维的平台更新

Infrastructure icon

基础架构

全球领先企业 Linux 平台的最新动态

application development icon

应用领域

我们针对最严峻的应用挑战的解决方案

Virtualization icon

虚拟化

适用于您的本地或跨云工作负载的企业虚拟化的未来