This post illustrates a graphical notation for Kubernetes API objects: Kubernetes Deployment Language (KDL). Kubernetes API objects can be used to describe how a solution will be deployed in Kubernetes.
KDL is helpful for describing and documenting how applications will be deployed in Kubernetes and is especially useful when these applications are comprised of several components. I've created a simple graphical convention to describe these deployments, so that the diagram could be easily whiteboarded and captured in a document.
To better understand the objective, you can draw a parallel to UML, which had several graphical languages to describe different aspects of application architecture. The difference between UML and KDL is we don't have to do forward or reverse engineering (that is, we don't convert the diagrams in yaml files or vice versa). This way we can manage how much information we want to display in the diagrams. As a general rule of thumb we will only display architecturally relevant information.
Here you can find a git repo with the latest version of KDL and you can also download a visio stencil for the proposed notation.
Kubernetes API Objects
In general, Kubernetes API objects cover the following areas:
| Area | Color convention | Example |
|---|---|---|
| OpenShift Cluster | Red | The Kubernetes cluster(s) involved in the solution |
| Compute | Green | Deployment |
| Networking | Yellow | Service |
| Storage | Blue | Persistent Volume Claim. Persistent Volume |
Kubernetes cluster
The Kubernetes cluster is simply represented as a rectangle:
All the other API objects will live inside the cluster or at its edges. There should never be a need to call out individual nodes of a Kubernetes cluster.
You can represent components outside the cluster and show how they connect to components inside the cluster. This graphical convention does not cover components outside the cluster.
Compute
The compute objects are the most complex. In general, they are represented by a rectangle with badges around it to show additional information. Here is a template:
The central section of the image represents a pod. In it we can find one or more containers. Both pod and containers should have a name.
On the left side of the pod we have additional compute information. The top badge specifies the type of controller for this pod. Here are the types of controllers and their abbreviations:
| Type of controller | Abbreviation |
|---|---|
| Replication Controller | RC |
| Replica Set | RS |
| Deployment | D |
| DeploymentConfig (OpenShift only) | DC |
| DaemonSet | DS |
| StatefulSet | SS |
| Job | J |
| Cron Job | CJ |
On the bottom, we have the cardinality of the instances of that pod. This field assumes different meaning and format depending on the type of controller. Here is a reference table:
| Type Of Controller | Format |
|---|---|
| Replication Controller | A number or a range (for example, 3 or 2:5) |
| ReplicaSet | A number or a range (for example, 3 or 2:5) |
| Deployment | A number or a range (for example, 3 or 2:5) |
| DeploymentConfig (OpenShift only) | A number or a range (for example, 3 or 2:5) |
| DaemonSet | The node selector: storage-node=true |
| StatefulSet | A number: 3 |
| Job | A number representing the degree of parallelism: 3 |
| Cron Job | A number representing the degree of parallelism: 3 |
At the top of the pod we have the exposed ports. You can use the little badges to just show the port number or add the port name. Here is an example:
These badges are in yellow because they represent networking config. You can connect each port with the container that is actually exposing that port, if relevant. But in most cases this will not be necessary because most pods have just one container.
At the bottom of the pod we have the attached volumes. The name of the volume should be displayed in the rectangle. In most cases these will be persistent volumes. If the volume type is not a persistent volume it may be relevant to show it. Also, sometimes it may be important to show the mount point. Here are examples of acceptable notation:
The right side of the pod will have volumes that pertain to the configuration of the pod: secrets and configmaps. The name of the data volume should be indicated. It is important to distinguish between configmaps and secrets, so the type of volume should be indicated. If necessary, the mount point can also be shown. See these examples:
Networking
There are two types of networking objects: services and ingresses (routes in OpenShift).
Services
A service can be represented with an oval as in the following picture:
On the left side is a badge representing the type of service. The possible abbreviations are below:
| Type | Abbreviation |
|---|---|
| Cluster IP | CIP |
| Cluster IP, ClusterIP: None | HS a.k.a. Headless service |
| Node Port | NP |
| LoadBalancer | LB |
| External Name (OpenShift only) | EN |
| External IP | EIP |
The exposed ports are at the top of the service. The same convention applies here as for the compute ports.
The service should be connected to a compute object. This will implicitly define the service selector, so there is no need to have it indicated in the picture. If a service allows traffic from the outside of the cluster to internal pods, such as for LoadBalancer or Node Port or External IP, it should be depicted on the edge of the cluster.
The same concept applies to services that regulate outbound traffic, such as External Name. However, in this case, they would probably appear at the bottom of the OpenShift cluster rectangle.
Ingresses
Ingresses can be indicated with a parallelogram as in this image:
An ingress shows the ingress name and, optionally, the host exposed. An ingress will be connected to a service (the same rules apply to OpenShift routes). Ingresses are always shown at the edge of the OpenShift cluster.
Storage
Storage is used to indicate persistent volumes. The color of storage is blue and its shape is a bucket, as seen in the following image:
Storage should indicate the persistent volume name and the storage provider, for example, NFS, gluster, etc.
Persistent storage is always depicted at the edge of the cluster because it's a configuration pointing to an externally available storage.
Putting it all together
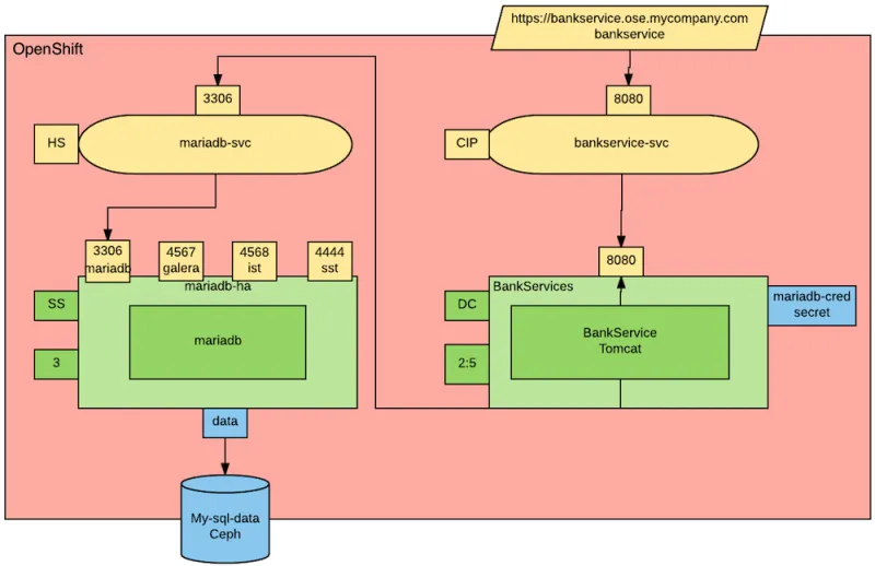
Here's an example how this notation can be used to describe the deployment of an application. Our application is a bank service application that uses a mariadb database as its datastore. Here is the deployment diagram:
Notice that the mariadb pod uses StatefulSet and a persistent volume for its data. This pod is not exposed externally to the cluster, but its service is consumed by the BankService app.
The BankService app is a stateless pod controlled by a deployment config which has a secret with the credentials to access the database. It also has a service and a route so that it can accept inbound connections from outside the cluster.
Sobre el autor
Raffaele is a full-stack enterprise architect with 20+ years of experience. Raffaele started his career in Italy as a Java Architect then gradually moved to Integration Architect and then Enterprise Architect. Later he moved to the United States to eventually become an OpenShift Architect for Red Hat consulting services, acquiring, in the process, knowledge of the infrastructure side of IT.
Currently Raffaele covers a consulting position of cross-portfolio application architect with a focus on OpenShift. Most of his career Raffaele worked with large financial institutions allowing him to acquire an understanding of enterprise processes and security and compliance requirements of large enterprise customers.
Raffaele has become part of the CNCF TAG Storage and contributed to the Cloud Native Disaster Recovery whitepaper.
Recently Raffaele has been focusing on how to improve the developer experience by implementing internal development platforms (IDP).
Más como éste
Strengthening the enterprise foundation: Red Hat and Oracle’s expanding collaboration
AI in telco – the catalyst for scaling digital business
Crack the Cloud_Open | Command Line Heroes
Edge computing covered and diced | Technically Speaking
Navegar por canal
Automatización
Las últimas novedades en la automatización de la TI para los equipos, la tecnología y los entornos
Inteligencia artificial
Descubra las actualizaciones en las plataformas que permiten a los clientes ejecutar cargas de trabajo de inteligecia artificial en cualquier lugar
Nube híbrida abierta
Vea como construimos un futuro flexible con la nube híbrida
Seguridad
Vea las últimas novedades sobre cómo reducimos los riesgos en entornos y tecnologías
Edge computing
Conozca las actualizaciones en las plataformas que simplifican las operaciones en el edge
Infraestructura
Vea las últimas novedades sobre la plataforma Linux empresarial líder en el mundo
Aplicaciones
Conozca nuestras soluciones para abordar los desafíos más complejos de las aplicaciones
Virtualización
El futuro de la virtualización empresarial para tus cargas de trabajo locales o en la nube