Red Hat and Intel are extending our long-standing collaboration to bring Industry 4.0 transformation to smart manufacturing and energy. By bringing together Red Hat’s expertise in open source software and Intel’s leading hardware architecture and software toolsets, we believe we can accelerate the efforts underway in the Industrial Control Systems (ICS) ecosystem across a range of use cases - thereby accelerating IT/OT transformation.
Organizations have leveraged expertise from industrial control vendors to automate manufacturing and production processes for decades. Over time ICS solutions have become mission critical for organizations in terms of resilience, safety and their bottom line. The next step is realizing the power and value that a truly integrated OT/IT solution can bring - particularly, technologies that provide interoperability and improved automation at scale. By coupling Intel® Edge Controls for Industrial (Intel® ECI) and Intel® Edge Insights for Industrial (Intel® EII) with Red Hat open hybrid cloud technologies, ICS vendors, hardware providers, software developers and solution providers can deliver a holistic solution that spans from real-time shop floor control and artificial intelligence/machine learning (AI/ML) to full IT manageability.
Intel has developed a software reference architecture with Intel ECI that creates an open, portable platform to power autonomous operations and support AI/ML models at the edge that can be updated without impacting the reliability or resilience of the organization. Red Hat is committed to helping ICS vendors integrate Intel ECI into their solutions.
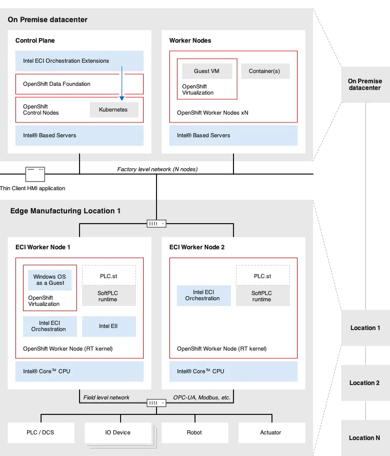
See figure 1 for an example architecture of an Intel ECI deployment on top of Red Hat OpenShift to multiple locations, designed for closed loop control applications.
Figure 1 - Joint Red Hat and Intel® Edge Controls for Industrial Reference Architecture
Impact in action
The next challenge for Industry 4.0 is integrating disparate technologies to drive more effective operational outcomes (e.g., improve efficiency, reduce carbon footprint, etc.) and create new business opportunities like Equipment-as-a-Service.
Red Hat and Intel are jointly driving innovation in Industry 4.0 areas including:
-
Edge Processing for Small Form Factors - Combining Red Hat OpenShift application platforms and the breadth of the Intel NUC family of high-quality, reliable, and easy-to-use products helps create a leap forward in scalability for the Industrial 4.0 solutions.
-
Private Wireless Networks - Actively working with our robust ecosystem of telco and industrial partners to create end-to-end solutions that are more optimized and scalable, offer relevant security features, leveraging Red Hat OpenShift and Intel’s Xeon product offerings to address the needs of industrial enterprises who are looking for the reliability of LAN and flexibility/mobility of WIFI in the Private 5G networks.
-
Energy Data Platform - Providing remote monitoring and operations, data science in the field, and closed loop automation built on open standards between energy operators, service providers and cloud providers as an API-driven data services solution with multiple domains including wellbore, seismic, production and reservoirs data and events.
-
Open Manufacturing Platform (OMP) - As members of the OMP alliance, we’re collaborating with other industry leaders to support the creation of platform agnostic data-centric solutions based on open standards that can overcome many of the challenges of complex, proprietary systems and vendor lock-in.
-
Power Sector Digitization - Working with utilities to implement software-defined automation and control to help reduce the number of devices in a substation as well as operation and maintenance costs. By adopting open and interoperable platforms, companies within the energy industries can modernize their systems to help mitigate obsolescence and vendor lock-in, reduce total cost of ownership, improve agility and enable faster innovation.
-
Autonomous Mobile Robotics - Together with Red Hat OpenShift and Intel® Edge Insights for Autonomous Mobile Robots (Intel® EI for AMR) SDK, customers can more quickly integrate their automation software with a combined edge server solution from Intel and Red Hat to meet their industrial automation needs. Extending edge computing patterns to the shop floor based on Red Hat open source software helps in building and implementing these types of solutions that address industrial requirements in a repeatable and scalable manner.
Extending the open hybrid cloud to the edge
Red Hat Edge—built upon the flexibility and extensibility of open source extended by the power of a rapidly growing partner ecosystem—allows organizations to develop an effective solution to meet an organization’s current and future business needs.
It all starts with Red Hat Enterprise Linux and Red Hat OpenShift, which are co-engineered to be the common platform that spans from core datacenters out to edge environments. Red Hat Advanced Cluster Management for Kubernetes and Red Hat Ansible Automation Platform provide the management and automation needed to drive visibility and consistency across the organization's entire domain. Finally, the Red Hat Application Services portfolio provides critical integration for enterprise applications while also building a robust data pipeline.
With our open hybrid cloud technologies, combined with Intel’s strength in architecture and industry expertise, we aim to continue to advance Industry 4.0. We invite ICS and operational technology professionals and organizations to learn more about our joint work by visiting understanding edge computing for manufacturing.
About the authors
Daniel works as a Principal Product Manager at Red Hat. He is responsible for defining and managing the Red Hat OpenShift edge related projects including: MicroShift, Red Hat Device Edge and Single Node OpenShift products. Daniel is a catalyst that brings together the necessary resources (people, technology, methods) to make projects and products a success. Daniel has more than 25 years of experience in IT. In the past years, Daniel has focused on hybrid cloud and container technologies in the Industrial space.
John Archer is the Senior Principal Business Development Manager, AI/Edge at Red Hat. Archer brings a wealth of experience from Consulting, Engineering, Product Management, Technical Marketing and Technical Presales to Red Hat. Acting as a trusted advisor and open source advocate, Archer has contributed to many standard bodies organizations including the Java community, OASIS, PPDM, Open Group OSDU and Energistics to help create relevant solutions for our customers.
More like this
Revolutionizing learning: How Ford's Kubernetes community sparks technological innovation
Red Hat names Kevin Kennedy as global leader for the Red Hat partner ecosystem
Scaling For Complexity With Container Adoption | Code Comments
Transforming Your Timelines | Code Comments
Browse by channel
Automation
The latest on IT automation for tech, teams, and environments
Artificial intelligence
Updates on the platforms that free customers to run AI workloads anywhere
Open hybrid cloud
Explore how we build a more flexible future with hybrid cloud
Security
The latest on how we reduce risks across environments and technologies
Edge computing
Updates on the platforms that simplify operations at the edge
Infrastructure
The latest on the world’s leading enterprise Linux platform
Applications
Inside our solutions to the toughest application challenges
Virtualization
The future of enterprise virtualization for your workloads on-premise or across clouds